Atendente Virtual Kora
A central de atendimento da Coca-Cola ganhou uma hostess robô que representa a marca.
O Projeto
Tecnologia com personalidade
A Kora é o chatbot de relacionamento com o consumidor da Coca-Cola Brasil e foi projetada para atender parte das demandas que chegam ao Centro de Relacionamento com o Consumidor da empresa. Um produto com fluxos desenvolvidos a partir da análise de dados de CRM, que utiliza NLP (processamento de linguagem natural) e apresenta uma personalidade marcante. Kora desempenha um papel fundamental na eficiência do atendimento da Companhia e na integração do ecossistema de relacionamento da Coca-Cola.

O Desafio
Cada consumidor, um universo.
Desde 1941 na mesa da família brasileira, a Coca Cola mantém uma grande estrutura de atendimento a clientes e fornecedores. Kora é a personificação dessa tradição de relacionamento.
Era de se esperar que a maior marca de bebidas do planeta tivesse também uma enorme mutiplicidade de consumidores. Atender a cada um deles exige um refinamento extremo de ações para conseguir redirecionar de forma adequada para as soluções dadas pela Coca-Cola em cada caso. E o mais importante: para cada um destes clientes o problema é quase pessoal, demandando resoluções com algum nível de personalização para evitar prejuízo no envolvimento emocional com a marca.

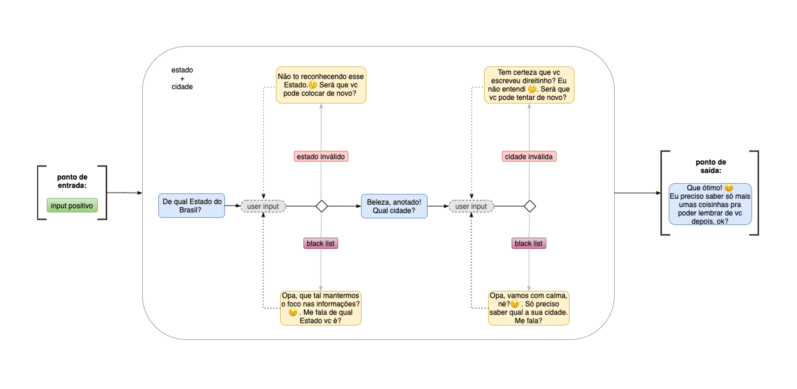
O processo
Antes de falar... ouvir!
Quais as demandas e reclamações do cliente das marcas da Coca Cola? Tudo partiu daí. A equipe de relacionamento da empresa foi muito parceira neste momento. O time da Outra Coisa fez uma imersão no Centro de Relacionamento, onde chegamos a atender ligações de clientes reais. Fizemos um grande mapeamento das principais solicitações dos consumidores, tanto da Coca-Cola quanto de seus parceiros. Em conjunto estabelecemos o que seria mais facilmente automatizável e o que faria sentido preservar com atendimento humano. A experiência do usuário foi baseada nessas premissas, com fluxos conversacionais para cada situação. Em paralelo trabalhamos no desenvolvimento da personalidade, tom de voz e aspecto visual da Kora, que é o elemento que humaniza a experiência. Ao longo do ano, foram integrados o Salesforce, expandimos sua NLP e fizemos outras melhorias a partir dos dados e feedbacks.

Product Key
A personagem
Antes de desenhar o avatar da Kora propriamente dito, buscamos levantar premissas norteadoras. A marca Cola-Cola já tem uma personalidade, baseada no arquétipo do sonhador, uma marca que visualiza um futuro melhor, com muita positividade e confiança na humanidade. Entendemos que a função básica da Kora confrontava com essa personalidade idealista e sonhadora, pois ela resolvia questões de ordem prática, e por isso decidimos criar a Kora mais dentro do arquétipo do prestativo. Os conceitos de diversidade, juventude e confiança foram alguns dos mais mencionados em nossa pesquisa, e com este framework conceitual chamamos nossos talentosos parceiros da Aqueles Caras para ilustrar a personagem. Foram feitos alguns estudos onde a juventude se mostrava mais ou menos presente e buscamos o equilíbrio entre o piercing e o terninho.
Aqui vemos como Kora se desenvolveu graficamente. Esta mulher atual, dinâmica e resoluta reforça a brasilidade do nosso público.

Solução
A hostess virtual da Coca-Cola
Uma hostess virtual presente em diferentes pontos de contato, que atende de forma objetiva, mas com alguma dose de personalidade. A premissa da primeira versão da Kora foi a maior cobertura de demandas com o menor esforço de negócio, por isso foram escolhidos tópicos como novos negócios, informações sobre promoções, pedidos de patrocínio, procura por vagas de emprego e outros mais comuns. A Kora foi feita para evoluir ao longo do tempo, tratando de cada vez mais temas, mas sempre tendo o discernimento para direcionar para humanos o que ela ainda não pode resolver naquele nível de evolução.
Kora trata de quase tudo na Coca Cola, nestas imagens vemos duas promoções onde ela realiza o atendimento aos clientes.


Resultados
Relacionamento é construção de marca
Temos muito orgulho do resultado de Kora. O chatbot é reconhecidamente um dos fatores que impulsionou a Coca-Cola, que tinha a posição 78 em atendimento ao consumidor no ranking EXAME/IBRC, a alcançar a 4ª da medição. O índice de satisfação é acima de 98% e um NPS acima dos 70%. Kora permitiu aos especialistas da Coca-Cola mais tempo para resolver solicitações mais complexas. Um ganho de escala para a companhia e de prestígio para a área de relacionamento com o consumidor dentro do sistema Coca-Cola.
"A Outra Coisa está sempre buscando inovar, durante todo o processo de construção do nosso chatbot a conversa sempre esteve em como criar a melhor experiencia conversacional para nossos consumidores, evoluindo a interação para além das soluções atuais do mercado, provendo serviços, mas também gerando experiencia de marca. O resultado dessa troca está na evolução da KORA que se tornou uma expert em relacionamento recebendo feedbacks positivos de cada consumidor que interage com ela."
Tatiana Michelan - Consumer Relationship (CIC) Director LATAM na The Coca-Cola Company